This script returns an overview of all SQL Server Agent jobs on an instance, including job category, owner, whether the job is enabled, the last run start time, last run duration, and the next scheduled run time.
It’s a practical check when reviewing inherited environments, validating job ownership, identifying disabled jobs, or confirming schedules after changes or incidents.
The Script
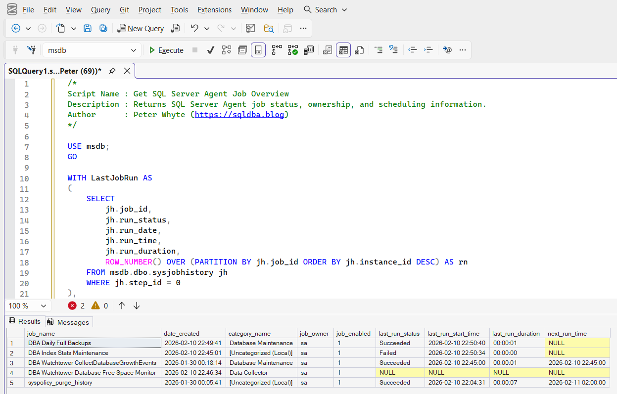
Example Output
The result set shows one row per SQL Server Agent job with details about ownership, enablement, last execution, and scheduling. This makes it easy to identify jobs owned by incorrect accounts, disabled jobs, or schedules that may not be running as expected.

Notes
- Useful for auditing job ownership and enablement
- Helps identify jobs that have not run recently
- Handy when validating schedules after changes or incidents
- Common starting point when troubleshooting job-related issues
Leave a Reply